Notice
Recent Posts
Recent Comments
Link
| 일 | 월 | 화 | 수 | 목 | 금 | 토 |
|---|---|---|---|---|---|---|
| 1 | ||||||
| 2 | 3 | 4 | 5 | 6 | 7 | 8 |
| 9 | 10 | 11 | 12 | 13 | 14 | 15 |
| 16 | 17 | 18 | 19 | 20 | 21 | 22 |
| 23 | 24 | 25 | 26 | 27 | 28 | 29 |
| 30 |
Tags
- 메일보안
- SE
- 시스템엔지니어
- It
- 리눅스마스터1급
- Azure AD
- 그룹정책
- Microsoft
- Microsoft 365
- Exchange Online
- Azure
- 컴퓨터
- 클라우드
- 시트릭스
- Entra ID
- aws
- windows
- 시스템 엔지니어
- Linux
- 리눅스
- Server
- cloud
- Docker
- cloud engineer
- windows server
- network
- 클라우드엔지니어
- 네트워크
- 가상화
- Microsoft Azure
Archives
- Today
- Total
Cloud System Engineer
데이터 베이스 백업 본문
백업은 현재 데이터 베이스를 "다른매체" 에 보관하는것
데이터베이스에 문제가 생겼을때 원상복귀하는것을 복원이라 한다.
DBA에서 가장 중요한일이 백업과 복원이라 말할 수 있다.

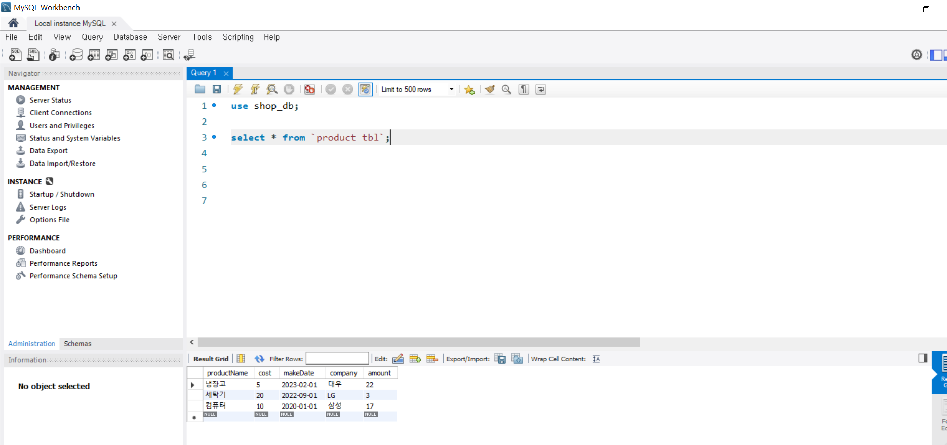
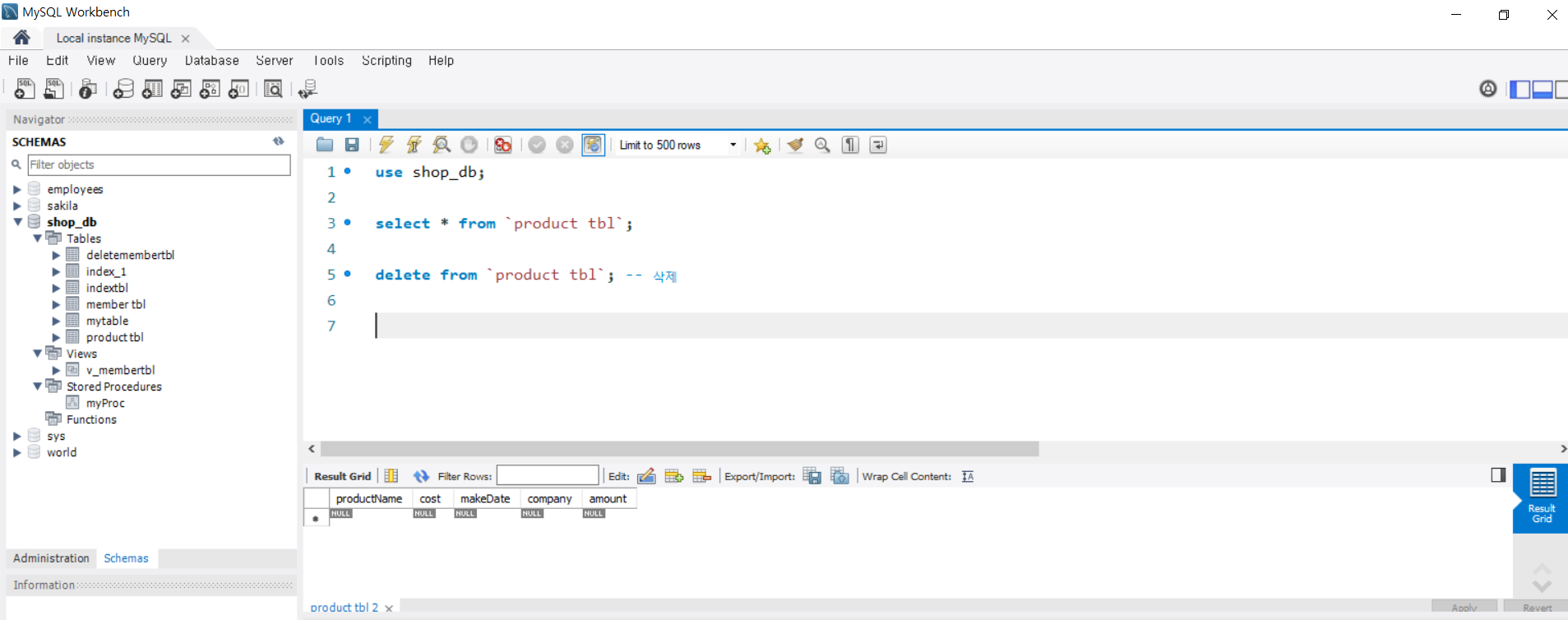
use shop_db;
select * from `product tbl` ; 하면 아래의 제품 목록이 나올 것이다.

위 내용을 저장하기 위해서 어드민으로 들어가서 shop_db 파일을 선택해서 c밑으로 백업해 준다.
실제로는 백업경로가 다른서버나 , 다른 저장소 이어야 한다. 그래야 안전하다.

저장하면 위에 sql 파일이 생성 된다.

다시 아까 product 의 목록을 삭제 해준다.
그럼 이제 테이블에 있는 데이터가 완전히 날라갔다.
복구 하기 위해
서 어드민으로 들어가서 아까 저장된 데이터를 불러오기 위해서 이번엔 import data를 클릭한다.

디폴트 타겟 경로를 shop_db를 선택해주고 아까 저장한 sql 파일을 선택하고 복구시켜준다.


다시 select * from `product tbl` ; 하면 데이터가 복원 되었다.
'mysql > MySQL' 카테고리의 다른 글
| select 문 (0) | 2021.01.29 |
|---|---|
| 사용자 관리 (0) | 2021.01.28 |
| 데이터 베이스 모델링 (0) | 2021.01.25 |
| 데이터 베이스 인덱스 (0) | 2021.01.25 |
| My SQL 시작 (0) | 2021.01.21 |