mysql/MySQL
데이터 베이스 백업
클라우드 엔지니어
2021. 1. 25. 02:46
백업은 현재 데이터 베이스를 "다른매체" 에 보관하는것
데이터베이스에 문제가 생겼을때 원상복귀하는것을 복원이라 한다.
DBA에서 가장 중요한일이 백업과 복원이라 말할 수 있다.

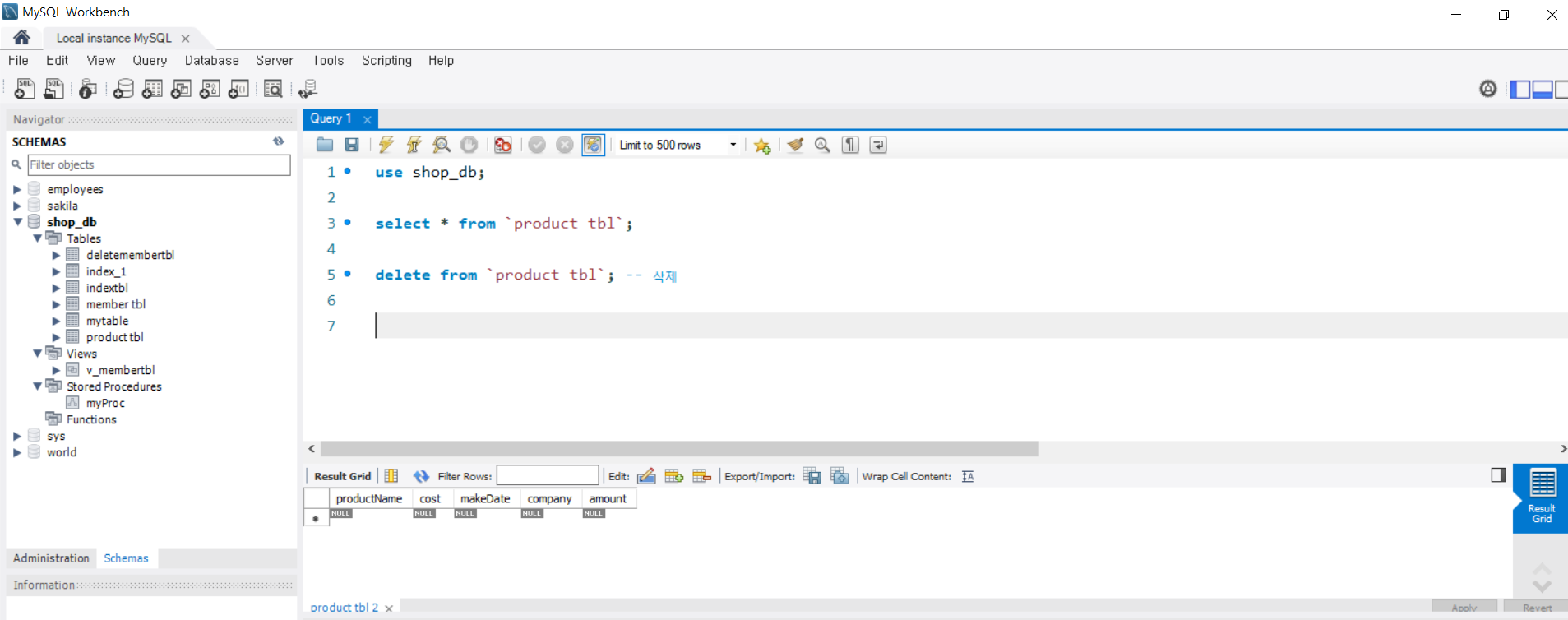
use shop_db;
select * from `product tbl` ; 하면 아래의 제품 목록이 나올 것이다.

위 내용을 저장하기 위해서 어드민으로 들어가서 shop_db 파일을 선택해서 c밑으로 백업해 준다.
실제로는 백업경로가 다른서버나 , 다른 저장소 이어야 한다. 그래야 안전하다.

저장하면 위에 sql 파일이 생성 된다.

다시 아까 product 의 목록을 삭제 해준다.
그럼 이제 테이블에 있는 데이터가 완전히 날라갔다.
복구 하기 위해
서 어드민으로 들어가서 아까 저장된 데이터를 불러오기 위해서 이번엔 import data를 클릭한다.

디폴트 타겟 경로를 shop_db를 선택해주고 아까 저장한 sql 파일을 선택하고 복구시켜준다.


다시 select * from `product tbl` ; 하면 데이터가 복원 되었다.